こんにちは、AI動画の最新ツールを日々検証している、ねこ社長です!
今日は、僕が集客用に個人的に構築した、AIによるブログ記事の完全自動生成システムについて、その概要をご紹介したいと思います!
実際にこのシステムを使って、ほぼ手直しなしで生成した記事がこちらです。
結構いい感じに仕上がったので、皆さんのクリエイティブ業務の参考になれば嬉しいです!詳細は企業秘密な部分も多いのですが、そのすごさはきっと伝わると思いますよ😆。
夢が現実に!キーワード選定から投稿までをこなすブログ自動投稿ツールの全体像

今回構築したのは、特定のキーワード群から最適なものを選び出し、記事と画像をAIで生成して、WordPressに自動で下書き保存までしてくれる、まさに夢のようなシステムです。このブログ 投稿 自動化によって、リサーチやライティングにかかる時間を大幅に短縮し、よりクリエイティブな作業に集中できるようになります!
STEP1: 膨大な情報から「勝てる」キーワードを選定

まずは、ブログで上位表示を狙うための心臓部、キーワード選定です。よく「AIブログ 稼げない」と言われることがありますが、その多くはキーワード選定やコンテンツの質に課題があったりします。そこで僕のシステムでは、らっこキーワードで取得した大量の候補と、Googleキーワードプランナーのデータを活用し、競合が比較的少なく、専門性の高いブログでも十分に戦える「穴場キーワード」を自動でリストアップする独自の仕組みを利用しています。
STEP2: n8nで構築したAIブログ作成フロー

キーワードが決まったら、次はいよいよ記事作成です!ここにはオープンソースの自動化ツール「n8n」を使って、ワンストップで実行できるワークフローを組んでいます。これが、いわば僕のオリジナルのブログ記事自動生成 無料(※ツール利用料などは除く)エンジンです。
具体的なフローは以下の通りです。
- 記事方針のリサーチ:選定したキーワードを元に、AI Agent(Gemini)が読者のニーズや検索意図を深くリサーチします。
- 記事のライティング:リサーチ内容を基に、AI Agent(Gemini)が自然で分かりやすい文章の記事を書き上げます。
- 画像の生成:書き上げた記事の各見出しに合わせた画像を、画像生成AI(ComfyUI)が自動で生成します。
- WordPressへ自動投稿:生成した記事と画像をWordPressにアップロードし、下書き状態で保存します。
この一連の流れを全自動で実行してくれます!テキストだけでなく、ビジュアルも重視したコンテンツ作りが可能なのがポイントですね。
システムを支える技術的な裏話

少しマニアックな話になりますが、このシステムをどうやって実現しているか、少しだけ裏側をお見せします!
ローカル環境とTailscaleの活用

n8nと、画像生成AIのComfyUIは、手元のローカルマシンで動かしています。それに「Tailscale」というツールを組み合わせることで、外部からでも安全に自分のPCにアクセスできるようにしているんです。ローカル環境で動かすことで、生成した画像の取り回しが非常にスムーズで便利ですよ👍。
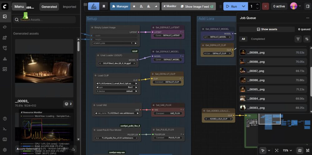
ComfyUIで実現するオリジナルな画像生成

画像生成に使用するComfyUI。これを使うと、自分の意図した通りのテイストで画像を生成するワークフローを細かく組むことができます。さらに、LoRAなどで追加学習させれば、僕のオリジナルキャラクターのような、ブログの個性に合わせた画像を記事の内容に合わせて出力することも可能になります!
なぜGemini?AIエージェントの選定理由

今回、記事のリサーチやライティングにはGoogleの「Gemini」を採用しました。ChatGPT ブログ 自動投稿の事例も多いですが、僕の感覚ではGeminiは比較的、温かみのある文章を生成してくれる傾向があると感じています。また、将来的には開発環境をGoogleのエコシステムにまとめていきたい、という個人的な狙いもあります。もちろん、質の高い記事を作るためには、どんなAI ブログ 作成プロンプトを使うかが最終的なクオリティを左右する重要な鍵になります!
最後に:この仕組みに興味がある方へ

というわけで、今回は僕が作ったブログ自動投稿システムの概要をご紹介しました!
もし、この仕組みについて「もっとここが知りたい!」といったご質問やご要望があれば、ぜひX(旧Twitter)のDMなどで教えてください。みなさんにとって有益そうであれば、さらに深掘りした記事を書きたいと思います!
また、「自分の会社でも、こんなクリエイティブフローを構築してみたい!」あるいは「このシステムを使った記事制作やSEO対策を手伝ってほしい!」という企業様や個人の方がいらっしゃいましたら、お気軽にご連絡いただければ幸いです。このシステム自体のご提供はできませんが、あなたの会社のマーケティング戦略に合わせたAIブログ作成のおすすめシステムの構築コンサルティングや、この仕組みを活用したコンテンツ制作のサポートは可能です!
ご連絡、お待ちしています!


